
Cif KM es una plataforma de gestión de información empresarial totalmente parametrizable, que le permitirá capturar, clasificar, ordenar, buscar… cualquier tipo de fichero (pdf, xls, doc, dwg, jpg, tif…) con facilidad, guardando las versiones de cada uno de los ficheros modificados, pudiendo definir distintos niveles de acceso a dichos ficheros e incluso pudiendo acceder a los mismos vía web desde un dispositivo móvil tipo Smartphone, Tablet…
La idea es que todos los archivos que se generan en su actividad empresarial: contratos, catálogos, expedientes, fotografías, manuales, planos, boletines, hojas de cálculo, albaranes, facturas, revisiones médicas, cursos de formación, fichas de personal… puedan ser clasificados y asociados a entidades de agrupación (denominados en KM como Smartboxes) para su registro y consulta rápida mediante la asignación de todo tipo de atributos que faciliten su localización y nos aporten una mayor información.
La plataforma Cif KM está desarrollada en .Net con clientes Web y Windows contra base de datos PostgreSQL, tratándose de una solución cliente-servidor, lo cual garantiza el manejo de grandes volúmenes de información y el acceso concurrente de ilimitados usuarios. La plataforma se puede instalar en un solo ordenador o en su red local sobre dispositivos con sistemas operativos Windows, pudiendo acceder en remoto, a la información registrada, mediante su propia tecnología de cliente web o aplicación Windows desde cualquier dispositivo que disponga de acceso a internet. De esta manera podrá crear con facilidad su propia nube privada de información accesible a toda su organización en cualquier momento y lugar con acceso a internet, estableciendo permisos de acceso por grupos de usuario, garantizando la seguridad y compatibilidad con LOPD.
La gestión documental más flexible y segura del mercado, instalable en sus propios servidores y con definición de perfiles de acceso a archivos y documentos, por usuario o grupos de usuarios.


Con CifKM podrá tener su propia "Nube" privada, alojando sus archivos y documentos en sus propios servidores. CIF-KM dispone de su propia tecnología web con funciones de búsqueda y consulta, ofreciendo a cada usuario las consultas y documentos puestos a su disposición. Diseñado para poder ser utilizado cómodamente desde ordenadores, tabletas y móviles.
Cualquier empresa, sin importar su tamaño o sector, puede beneficiarse de las ventajas que la plataforma Cif KM ofrece: Ingenierías, Construcción, Industria, Salud, Educación, Financieras, Asesorías, Gestorías, Abogados, Notarías, Aseguradoras, Inmobiliarias, Asociaciones, Clubs, Registros Oficiales, Instituciones Públicas, Ayuntamientos…
La idea es sustituir su actual sistema de clasificación de ficheros en directorios, por SmartBoxes (unidades de agrupación de archivos y documentos), eliminando errores de borrado, pisado de información, los largos tiempos de búsqueda… al compartir sus documentos (Word, Excel, Pdf, Autocad…) entre los distintos usuarios de la organización. Además podrá añadir reglas de proceso administrativo (Workflow) a los Smartboxes para el tratamiento de su información, lo cual mejoraría su productividad garantizando su estándar de trabajo.
Veamos un ejemplo:
Imaginemos una empresa de construcción que tiene que controlar la documentación de su Maquinaria (Manuales, marcados CE, revisiones preventivas, calibraciones…), la documentación de su Personal (Curriculums, Certificados de cualificación profesional, Revisiones médicas, Altas, Bajas, Contratos…), la documentación de sus Proyectos (Presupuestos, Planos, Visitas a obra, Licitaciones…), así como cualquier otro tipo de información que se le ocurra.
Con Cif KM, esta empresa podría definir tantos Smartboxes como necesitase para cada uno de sus Proyectos, Maquinaria, Empleados… asignando el tipo de información a registrar para cada uno de ellos: Códigos, Nombres, Descripciones, Tipos en modo jerárquico, Fechas de alta, de vencimiento de una garantía o póliza de seguros, URL de la web de un cliente, Móvil de un mecánico… incluso enlaces vía ODBC a otras fuentes de información como otros programas de gestión orientados a facturación, contabilidad…
Además de poder localizar con facilidad cualquiera de estas fichas mediante búsquedas naturales, podrá adjuntarles todo tipo de ficheros, capturándolos desde un scanner o sincronizándolos con Dropbox, para su posterior consulta y modificación, guardándose las distintas versiones generadas de forma automática y pudiendo definir niveles de acceso por usuario, cifrado de dichos ficheros e incluso establecer su sincronización con directorios locales del dispositivo que cada usuario utilice (con control de bloqueos y modificaciones cuando un mismo fichero es editado por varios usuarios simultáneamente) superando la funcionalidad de otras soluciones existentes en el mercado como Google Drive, Dropbox…

- Agrupación de archivos y documentos en fichas parametrizables (Smartboxes) con definición de atributos y formularios.
- Estructura de directorios dentro de cada ficha (SmartBox) mediante la definición de un árbol de carpetas.
- Captura directa de documentos y ficheros desde Scanner, Camara…
- Descarga y envío directo a Dropbox.
- Historial de versiones por documento o archivo teniendo en cuenta las modificaciones de todos los usuarios.
- Posibilidad de bloqueo de acceso a documentos y archivos durante su edición.
- Cifrado de documentos.
- Sincronización con directorios locales por usuario.
- Búsquedas parametrizables en ficheros y fichas (SmartBoxes) con la posibilidad de definir los atributos a mostrar, orden… así como su exportación a XLS, HTML y combinación con Word.
- Restricciones de acceso a las fichas (SmartBoxes) y sus documentos mediante definición de perfiles de usuarios y roles.
- Acceso vía web a la información de las fichas (SmartBoxes) y documentos asociados, pudiendo añadir notas y archivos en caso de ser usuarios registrados.
- Posibilidad de definir perfiles de acceso externo a las fichas (SmartBoxes) para usuarios externos vía web (Ej: Contratos de un cliente)
- Compartición directa de un archivo o carpeta de archivos con usuarios externos, mediante la publicación del enlace para su acceso desde cualquier navegador vía web.
- Exportación de la lista de documentos y archivos a Excel, Html y posibilidad de combinación con Word.
- Publicación automática de archivos escaneados según directorios, asociando directamente cada archivo a un Smartbox.
La idea es que todos los archivos que se generan en su actividad diaria: contratos, catálogos, expedientes, fotografías, manuales, planos, boletines, hojas de cálculo, albaranes, facturas, revisiones médicas, cursos de formación, fichas de personal… puedan ser clasificados y asociados a entidades de agrupación (denominadas SmartBoxes) para su registro y consulta rápida, mediante la asignación de todo tipo de atributos que faciliten su localización y nos aporten una mayor información.
Con KM Desarrollo usted podrá definir de forma fácil y segura, ilimitados Smartboxes (Clientes, Proveedores, Empleados, Maquinaria, Proyectos...), con sus atributos tipo fecha, categoría, lista, url, teléfono... así como su presentación por pantalla y comportamiento para una fácil consulta mediante la definición de búsquedas avanzadas por cualquiera de los atributos definidos. Estableciendo al mismo tiempo un nivel de acceso a los mismos por perfiles de usuario.
Dentro de este módulo se incluye la posibilidad de crear Documentos de Ayuda y manuales parametrizables asociados a cada Smartbox, como apoyo al usuario final.


KM nos permite programar avisos y tareas relacionadas con las fichas de datos (SmartBoxes) de la organización (Expedientes, Clientes, Personal, Presupuestos....) y sincronizarlos con el calendario de tareas incorporado cada uno de los usuarios participantes, creando entradas de seguimiento e incluso realizar un envío de notificación automático por email.
Los calendarios disponen de filtros por tipo de tarea, nivel de prioridad… que nos permiten seguir nuestra agenda de un simple vistazo, pudiendo compartir calendarios entre usuarios de la aplicación para facilitar su gestión.
Los calendarios de tareas de CifKM pueden ser sincronizados con el servicio en la nube Google Calendar.
.
El módulo de cifrado de archivos establece 3 niveles de seguridad:
Por un lado está el sistema de cifrado general, tipo 256 AES, que se aplica a todos los datos y archivos en los servidores, y que se ejecuta después de tener los textos indexados, lo que los mantiene a salvo de ataques del exterior.
Al mismo tiempo, se puede definir niveles de acceso por grupos de usuarios a los SmartBoxes donde se agrupan los documentos o ficheros.
Finalmente existe la posibilidad de establecer un cifrado “punto a punto” de archivos especialmente confidenciales para que solo aquellos usuarios autorizados tengan acceso a los mismos, estableciéndose unos complejos algoritmos de cifrado que combinan AES + RSA… garantizando la máxima seguridad de la información.


Cif-KM Sync es una herramienta de sincronización entre el equipo del usuario y la nube privada CIF-KM, permitiendo guardar y recuperar archivos entre el usuario y CIF-KM de forma sencilla, simultaneando contenidos automáticamente en ambas direcciones. Para trabajar con sincronización no es necesario acceder a CIF-KM, con el uso de CIF-KM Sync los contenidos modificados localmente se replican automáticamente en los Smart Box de CIF-KM o en el área privada.
KM está orientado a organizaciones, a diferencia de otros sistemas de sincronía en la nube (Dropbox, Google Drive...) que están básicamente orientados a los individuos, realizando una sincronización bidireccional de archivos y carpetas entre el ordenador del usuario y un servidor, permitiendo compartir y poco más. Este tipo de soluciones quizás sean efectivos para facilitar la movilidad de individuos pero son poco efectivos para las organizaciones, ya que no son tan adaptables a sus estructuras funcionales y jerárquicas.
KM sincroniza los archivos creados y modificados por los usuarios desde sus propios dispositivos de trabajo, manteniendo una gestión total de sus múltiples versiones y teniendo en cuenta las jerarquías de acceso definidas dentro de la organización, mediante el uso de los SmartBoxes. Al mismo tiempo podremos asignar atributos y permisos de acceso por grupos de usuarios, así como bloquear los ficheros desde el directorio local para su edición.
Km incluye un potente editor de formatos de impresión para la generación de documentos impresos relacionados con el registro de su información (Presupuestos, Contratos, Formularios de registro...). Estos documentos imprimibles podrán ser generados como PDF y enviados por email directamente.


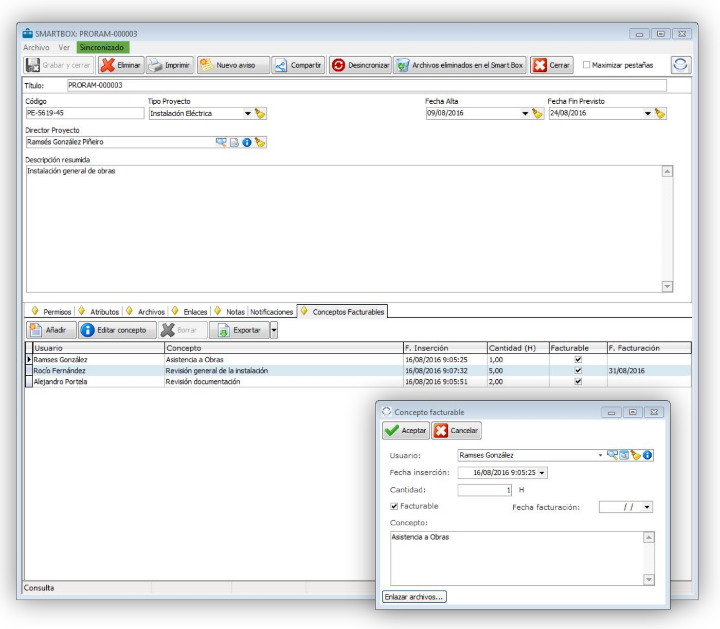
Dentro de CifKM podremos definir distintos tipos de Conceptos Facturables: Partes de trabajo, Consultas médicas, Visitas a obra, Revisiones periódicas… con su correspondiente Unidad de facturación, pudiendo registrar de forma asociada a cada SmartBox tantos conceptos como deseemos, estableciendo su fecha, detalle, cantidad… El listado de conceptos facturables asociados podrá exportarse a Excel para su gestión. Para cada concepto podremos asociar varios ficheros o documentos.
Podemos añadir Notas y subnotas (como respuestas entre notas) de seguimiento, asociadas a un Smartbox. Para cada nota podremos asociar documentos y ficheros, así como generar avisos a usuarios relacionados.
